El presente documento tiene como finalidad detallar las configuraciones necesarias para poder informar a Sunat las retenciones.
Introducción
El desarrollo de las retenciones electrónicas consume servicios de un proveedor específico (Nube Fact) que se encargará de intermediar entre Teamplace y la Agencia de Recaudación de Perú. Teamplace no se comunica en ningún caso de manera directa con la SUNAT de Perú, sólo con los servicios de Nube Fact. Los servicios de este proveedor contemplan la creación de comprobantes y la solicitud de las facturas en formato PDF.
¿Qué es Nube Fact?
Nube Fact es un servicio autorizado por la SUNAT para emitir documentos electrónicos que permite facturar de la manera más simple y amigable. Al ser web no es necesario instalar ningún sistema y se puede acceder en cualquier momento y desde cualquier dispositivo.
Aquí encontrarás más información sobre el sitio web principal. En dichos enlaces tendrás información sobre cómo funciona el servicio, datos sobre el proveedor y cómo contratar el servicio con ellos.
¿El cliente tiene que contratar una cuenta en Nube Fact?
Si. De lo contrario no podrá utilizar los servicios de integración de Finnegans con Nube Fact.
Para obtener una cuenta paga de Biller el cliente podrá acceder al sitio web de Nube Fact (https://www.nubefact.com) y seguir los pasos indicados en dicho sitio web. Finnegans no interviene en el vínculo comercial entre el cliente y Nube Fact, por el contrario, el cliente deberá interactuar con Nube Fact directamente.
Ambientes
Existe un ambiente de homologación y uno productivo en Nube Fact, pero ambos comparten los mismos datos.
Cuando se crea un usuario, por defecto viene para uso de homologación (testeo), luego el mismo usuario se pasa a productivo, todo esto en el portal del proveedor (desde Nubefact).
El sitio de Nube Fact permite la carga manual de comprobantes y realizar las modificaciones necesarias. Para ingresar al sitio es necesario contar con un usuario y contraseña.
Cada usuario posee una URL y un token con el que va a poder comunicarse con Nube Fact.
Configuraciones requeridas en Finnegans
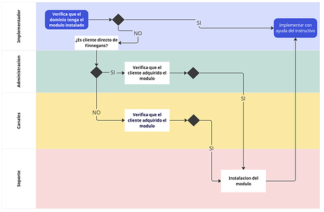
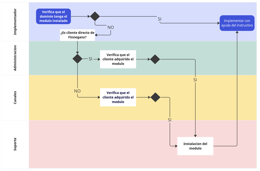
Antes de comenzar con las configuraciones particulares de las retenciones electrónica recuerda que debes solicitar que realicen la instalación del módulo Perú “Localizacionperu”.
Esto tiene dos caminos dependiendo si el cliente es directo o pertenece a partner.
- Si es cliente propio de Finnegans, se debe enviar un mail a administracion@finneg.com y solicitar la instalación del módulo en el correspondiente dominio
- Si el cliente es de un partner, se debe enviar un mail a Sol Zorrilla solicitando la instalación del módulo en el correspondiente dominio.
Las configuraciones que deben realizarse en Finnegans se dividen en dos tipos:
- Configuración de Maestros.
- Configuración en Base de Datos.
Configuración en base de datos
- Se debe correr una sentencia para el microservicio
Menú → Configuración →Diseño del espacio de trabajo → DBManager y correr la siguiente sentencia :
update FAFConfig
set valor = ‘https://erp-qa.finneg.com’
where Aspecto = ‘ENTORNO_REGIONALIZACION_URL’
- Ingresar a la vista Configuración Integración con Nubefact y completar los campos por la ruta y token brindados por el proveedor.
Estos datos se encuentran en la web de Nube Fact, ingresar Escritorio → Api (integración)
Vamos a encontrar la ruta y token, estos son los datos que debemos copiar y configurar en Finnegans
Ingresar a view Configuración Integración con Nubefact y completar
- PERU_NUBEFACT_URL : Se debe indicar la ruta
- PERU_NUBEFACT_TOKEN : Se debe indicar el token
- PERU_NUBEFACT_DESCRIPCION: Se debe indicar true o false dependiendo si quiere indicar la descripción de la transacción o no
Luego en el portal de Nube Fact se puede hacer el pasaje a producción de la cuenta y verificar si los datos de token y url son los mismos, caso contrario configurar en Finnegans los nuevos.
Configuración de Maestros
Comprobante tipo impositivo
El comprobante tipo impositivo 20-COMPROBANTE DE RETENCIÓN debe tener el check activo de es comprobante electronico
Al momento de informar las retenciones se debe informar sobre qué comprobante se retuvo, para ello es importante configurar en los comprobantes tipo impositivo que se utilicen en la transacción de compra el código adición según corresponda.
No importa que el documento de compra no se informe a SUNAT pero es necesario completar este código adicional para poder informar la retención.
Generalmente es 01-FACTURA
Códigos adicionales a completar
CODIGO_PERU_NUBEFACT_TIPO_DE_COMPROBANTE
- 1 = FACTURA
- 2 = BOLETA
- 3 = NOTA DE CRÉDITO
- 4 = NOTA DE DÉBITO
Talonarios
Se debe configurar el talonario para la orden de pago donde impactará la retención.
La máscara se debe completar teniendo en cuenta la serie dada de alta en Nubefact, aqui hay mas información.
Con respecto al Modo, se recomienda que sea automático o editable sugerido, ya que Nube Fact acepta valores correlativos
También se deben configurar los talonarios para la Factura de compra, sobre la cual se aplica la retención en la orden de pago.
Se recomienda configurar la máscara de la siguiente manera @@@@-####### ( ya que cada proveedor tiene una serie distinta) , de modo editable y deben asociarse los comprobante tipo impositivo correspondientes.
Identificación Tributaria
En el Maestro de Identificación Tributaria, solapa Otros Códigos, indicar el valor del código adicional CODIGO_PERU_NUBEFACT_CLIENTE_TIPO_DE_DOCUMENTO.
Código Identificación Tributaria
RUC - REGISTRO ÚNICO DE CONTRIBUYENTE 6
DNI - DOC. NACIONAL DE IDENTIDAD 1
VARIOS - VENTAS MENORES A S/.700.00 Y OTROS -
CARNET DE EXTRANJERÍA 4
PASAPORTE 7
CÉDULA DIPLOMÁTICA DE IDENTIDAD A
NO DOMICILIADO, SIN RUC (EXPORTACIÓN) 0
Monedas
En el Maestro de Monedas, solapa Otros Códigos, indicar el valor del código adicional CODIGO_PERU_NUBEFACT_MONEDA
- 1 = SOLES
- 2 = DÓLARES
- 3 = EUROS
Tipos de Retención
En el maestro tipos de retención a la retención de igv se le debe configurar el código adicional NUBEFACT_RETENCION_TASA con uno de los siguientes valores:
- 1 = TASA 3%
- 2 = TASA 6%
Ingresar a Menú → Gestión empresarial → Impuestos → Maestros → Tipos de retención
El tipo de retención se le debe colocar la siguiente etiqueta:
- Tipo: Retenciones
- Tag : PANEL
La retención debe estar configurada en el proveedor y en la empresa.
Podes encontrar el modo de uso haciendo click aqui









